Abstract
Terahertz (THz) pulse imaging exhibits a potential application in biomedicine, nondestructive detection and safety inspection. However, the THz time-domain spectroscopy system will affect the THz image quality. To improve the THz image quality, in this article we proposed a novel method by combining the ant colony algorithm with the compressive sensing method. First, the image edge is detected by using the ant colony algorithm. Subsequently, the compressive sensing method based on signal sparse representation and the reconstruction algorithm from partial Fourier is applied on the non-edge image for noise reduction. Finally, the reconstruction result is obtained by combining the noise reduced non-edge image with the edge image. The experimental results on three kinds of images prove that the proposed method can preserve the edge information during noise reduction.
1 Introduction
Terahertz is an electromagnetic wave with the frequency ranging from 0.1 to 10 THz, corresponding to a wavelength range of 30μ to 3 mm. Terahertz pulse imaging (TPI), which is based on the electromagnetic radiation of THz wave, has appeared in the past decade [1]. TPI is a non-invasive coherent optical image modality, and has aroused widespread concerns owing to its potential applications in biomedical, trace gas analysis, nondestructive imaging of packages, inspection of artworks, counterfeit note, and semiconductor device diagnostics [2, 3, 4, 5]. Generally, THz imaging technology includes coherent imaging and non-coherent imaging. The former typically contains time-domain spectroscopy imaging, electro optics imaging and chromatography imaging, yet continuous wave imaging usually belongs to the latter~[6, 7]. To date, TPI investigation mainly involves two aspects. On one hand, a majority of researchers focuses on how to overcome the obstacles in hardware, that is, how to improve the resolution, accuracy and speed in TPI system~[8, 9, 10]. On the other hand, few digital image processing methods have been introduced into further improvement of the quality of images obtained from the THz system~[1, 11, 12].
Sometimes, the images obtained by the THz technique are not clear enough to distinguish their profile from the edge. Meanwhile, the THz images are usually affected by speckle noises, which will lower the target recognition accuracy. Therefore, the denoising becomes a key during THz image processing. However, the classical digital image denoising methods such as mean filter, median filter and non-local means (NLM)~[13], will blur the image edge when reducing the noises. Therefore, to develop an effective denoising method is significant for the theoretical study of THz images.
Recently, the fourth-order partial differential equation (PDE) method has been introduced into image denoising study~[14], displaying a good trade-off between noise removal and edge preservation. Furthermore, the ant colony algorithm (ACA) outperforms some traditional~edge~detection~operators in image edge detection~[15, 16]. The ACA is a swarm-based meta-heuristic method by simulating the natural foraging behavior of ant~colonies. During image edge detection, a great quantity of ants is drove by the local intensity deviation to move on images, so as to establish a pheromone matrix of edge information per pixel~[17]. We also proposed a denoising method for THz images by combining the ACA and the adaptive threshold~[1]. In addition, the compressive sensing (CS) theory has also attracted increasing attention in image denoising [18, 19].
Based on the pioneering studies mentioned above, to maintain the edge information during noise removal, here we propose a new method by combining the ACA and the CS method. First, the ACA is used to detect the image edge. Secondly, a pheromone matrix is constructed by numerous ants moving on a 2-D image. Thirdly, the CS method is applied to reduce the noises on non-edge image. Meanwhile, the reconstruction algorithm based on partial Fourier transform (RecPF) [18] is used for image reconstruction in the CS method. Finally, the denoising non-edge image and the edge image are combined to reconstruct the final result. This article is organized as follows. Section 2 describes how to obtain the THz images through experimental apparatus. The ACA for edge detection and the CS denoising approach are presented in Section 3. The calculated results and the related discussion are presented in Section 4. The main conclusions are summarized in Section 5.
2 Experimental apparatus
In this article, a transmission time-domain spectroscopy detection system is used and the API T-Ray 5000 developed by Advanced Photonix Inc. is adopted for generating the THz image, as shown in Figure 1. Meanwhile, the femtosecond pulse laser is generated by a Titanium sapphire laser. Its central output wavelength is 1064 nm, the repetition frequency is 100 MHz, single pulse energy is 20 mW and pulse width is 80 fs. Then the photoconductive antenna (PCA) is adopted for generating and detecting the THz pulse. Subsequently, the laser beam, produced by the femtosecond laser, is divided into the pump light and the probe light by a cubic beam splitter (CBS) for THz generation and detection. In addition, the CCD camera, as a detector, can obtain the real-time optical image of sample. Finally, the measured sample is placed on the two-dimensional scanning step platform with the positional accuracy of 1 μ.

The schematic illustration of API T-Ray 5000 THz time domain spectrum transmission detection system with (a) diagram and (b) real system
In addition, for the THz-time-domain spectroscopy system used in this article, its effective frequency bandwidth is 0˜3.5 THz, the spectral resolution is 12.5 GHz, the fast scan range is 80 ps, the time resolution is 0.1 ps, the spot diameter is 1.2 m and its optical resolution is smaller than 0.5 mm. The actual API T-Ray 5000 system is displayed in Figure1b. During the experiment, the THz wave emitter and receiver lens are fixed at the horizontal optical slide, and the sample is placed at the 2-D scanning platform, which can move in XY direction. Furthermore, the sample also lies on the focusing position of THz pulse, so we can realize the THz pulse imaging for sample by the 2-D scanning of stepping motor. For image scanning, the sample is exposed to dry air for detection, and the scanning step is set for 0.25 mm, the horizontal line scanning speed is 100 mm/s.
According to the aforementioned system, we may obtain a THz image by some imaging techniques based on the time domain waveform or frequency domain wave spectrum in THz electric field, such as the maximum value imaging or amplitude imaging of time domain, and maximum frequency spectrum imaging. However, the THz image quality will vary greatly because the different techniques extract diverse information of sample for imaging. What’s more, the experimental environment and hardware performance will also introduce noises into the THz image background. For example, the sensitivity of detector, the low pass effect of aerial system and the diffraction effect of imaging system will cause obvious noises in THz images. Therefore, the image denoising is crucial for application of THz imaging in different fields.
3 Methodology
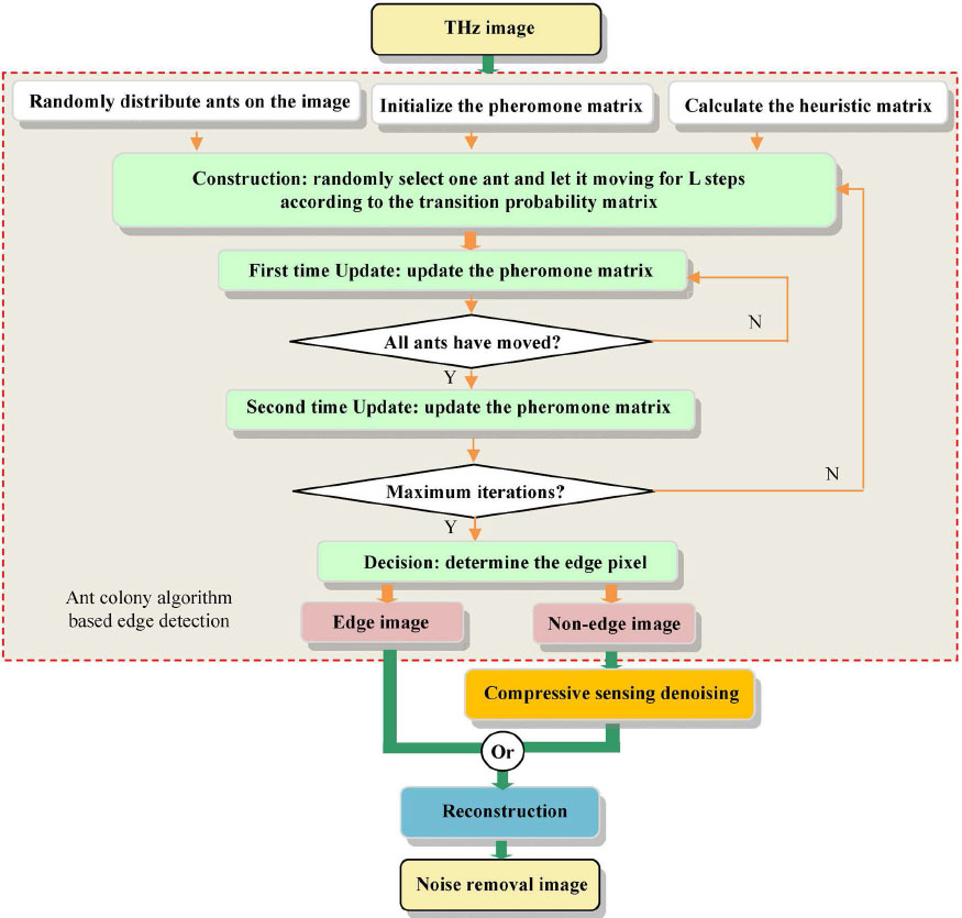
The edge information is vital for THz image processing. To preserve the edge information during denoising process, we proposed to combine the ACA and the CS. The edge detection is first conducted in THz image to obtain the edge image and non-edge image by using the ACA. Note that the ACA is referred to our previous work [1]. Furthermore, the CS method is applied in the non-edge image for noise removing. Finally, the noise removal image on non-edge is combined with the edge image to reconstruct the final denoising image, as shown in Figure 2.

The diagram of the proposed method
3.1 Edge detection with ACA
Supposing a THz image I of size H×W, and Ii,j denotes the intensity value of the pixel at position (i,j). Let each pixel as a node, the edge detection with the ACA can be executed according to the following four steps: 1) initialization, 2) construction, 3) update, and 4) decision.
The details of the pseudo code are shown in Algorithm 1, as shown in Figure 3.

The pseudo code of the ACA
Step 1:At first, set each element of the pheromone matrix τ(0) to constant τinit.
Step 2: Secondly, choose one ant at random among the total S ants during the n-th construction step, and let it continuously move L movement-steps on the image according to an eight-connected neighborhood. For moving from node (l,m) to its neighbor node (i,j), a transition probability is defined by the following formula
where
in which,
Here we adopt a parameter σ to adjusts the functions’ respective shapes and the function f(.) in Eq.(3) can be determined as
Step Thirdly, two update operations are performed for the pheromone matrix. The first one is conducted when every ant finishes its movement during each construction step and given as
where ρ represents the evaporative rate, and
The other is performed while all ants complete their movements among every construction step and is defined as
in which, ψ denotes the pheromone decay coefficient.
Step 4: Then the ant movement operation has been run for S iterations in order to build the ultimate pheromone matrix τ(S) by iteratively executing step 2 and step 3.
Step 5: Finally, to obtain the edge, a decision-making process based on threshold T is carried out according to the following equation
The threshold T can be gained by the following operations: Let the mean of τ(S) as the initial threshold T(0) and divide τ(S) into two classes by the criterion of lower or upper than T(0), then compute the new threshold based on Eq.(4) until its value maintains unchanged.
3.2 Denoising based on the CS algorithms
Recently, the CS algorithms are widely used in image denoising. In particular, the CS reconstruction algorithm based on the total variation regularization has attracted extensive interest due to the fact that it can preserve the essential characteristic information of image such as edge and texture. For example, Yang et al. proposed a novel image reconstruction algorithm, RecPF, based on local Fourier transform [18]. This algorithm can quickly resolve the image reconstruction problem by solving the minimized total variation method. In this paper, the aforementioned CS method is introduced to reduce the noise. Constructing a CS denoising model involves three steps: 1) the sparse representation of image signal, 2) the sensing measurement of signal, and 3) the RecPF based reconstruction algorithm for image restoration.
Step 1: The sparse representation of signal.
Supposing that image I with N=H×W pixels, the signal sparse representation is defined as follows:
where Ψ = [ψ1,ψ2,......ψN]∈RN×N represents the standard orthogonal basis of RN and the ψ is chose as wavelet orthogonal basis. x∈RN denotes the vector of inner product
Step 2:The sensing measurement of signal.
The essential part of the CS method is the linear measurement. The original image signal I can be measured by sampling it according to a linear measurement matrix Φ in size of M×N, and K<M<<N. The measurement vector b∈RM, as M linear measurements of I, is given as follows
Substitute Eq.(5)) into Eq.(6), we can obtain
Here, A is called as the sensing measurement matrix and the measurement matrix Φ is defined by a local Fourier matrix, which satisfies the restricted isometry property. On the basis of the CS theory, the signal I can be reconstructed by the measurement vector b=Ax.
Step 3: The signal reconstruction algorithm based on RecPF.
First of all, the partial frequency observation fp for image I is given by
in which, Fp∈Cp×N represents a partial discrete Fourier transform and serves as a measurement matrix in the CS method. p is the row number of Fp and ω∈Cp denotes the random noises.
The RecPF algorithm reconstructs the image
where Di is a 2*N matrix,
The vital contribution of the RecPF algorithm is reformulated Eq.(12) into the following form
in which, z∈RN and
4 Experiments
To conduct the experiments, the used THz images were obtained from the system introduced in Section 2. Three kinds of THz images, Al2O3 ceramic 128×128, plastic encapsulated IC chip 128×128, and solar panel 128×128, were adopted for comparison. At the same time, five different methods, that is, Donoho Threshold [20], Generalized Wavelet Threshold [21], Adaptive thresholding [1], Four-order partial differential equations [14] and Bayes threshold [22], were selected for comparison. Furthermore, the block-matching and 3D filtering (BM3D) method [23] (\hrefhttp://www.cs.tut.fi/\textasciitildefoi/GCF-BM3D/www.cs.tut.fi/\textasciitildefoi/GCF-BM3D/) was applied for the original THz image denoising. These denoising methods were executed with the programming language of Matlab in version 2014a and run on the PC owning an i5-2400 processor with 3.1 GHz CPU and a 4096 MB RAM. One hundred experiments were conducted for each of the aforementioned approaches. In addition, the parameters involved in the proposed methods are given in Tables 1 and 2.
Parameter setting for edge detection method with the ACA
parameter | value | parameter | value | parameter | value | parameter | value | parameter | value |
---|---|---|---|---|---|---|---|---|---|
α | 1 | σ | 1 | ψ | 0.05 | Ω | 8 | τinit | 0.001 |
θ | 0.1 | ρ | 0.1 | S | 4 | L | 40 | M |
Parameter setting for the CS method
parameter | value | parameter | value | parameter | value | parameter | value | parameter | value |
---|---|---|---|---|---|---|---|---|---|
γ | 1.618 | μ | 10−6 | β | 25 | δ | 5 | RLs | 22 |
τ | 1 | p | 6 | r | 9.36% | ɛ | 10−3 |
According to the number of central radiation lines in Fourier domain [18], the local fast Fourier transform sampling for image signal can be carried out. The number of radial lines RLs is proportional to the quantity of measurement vector. Therefore, we can define the sampling rate as r=M/N.
5 Results and discussion
First, the proposed method is compared with the other six approaches mentioned above on three different THz images. Figures 4-6 show the experimental results. It can be concluded that the Donoho threshold, the generalized wavelet threshold and the four-order partial differential method become worse, because they will lose some useful information. Specifically, the Donoho threshold and the generalized wavelet threshold will blur the image edge. In addition, the adaptive thresholding, the Bayes thresholding and the BM3D algorithms possess better denoising effects than the former three ones. Finally, our proposed approach exhibits better denoising results than all the other methods, as indicated in Figures 4-6.

Denoising results of Al2O3 ceramic: (a) optical image; (b) THz image; (c) Noised THz image; (d) edge image; (e) non-edge image; denoised images by (f) Donoho threshold; (g) Generalized wavelet threshold; (h) fourth-order partial differential; (i) adaptive thresholding; (j) Bayes thresholding;(k) BM3D; (l) our proposed approach

Various results of plastic encapsulated IC chip: (a) optical image; (b) THz image; (c) Noised THz image; (d) edge image; (e) nonedge image; denoised images by (f) Donoho threshold; (g) Generalized wavelet threshold; (h) fourth-order partial differential; (i) adaptive thresholding; (j) Bayes thresholding; (k) BM3D; (l) our proposed approach

Various results of solar panel: (a) optical image; (b) THz image; (c) Noised THz image; (d) edge image; (e) non-edge image; denoised images by (f) Donoho threshold; (g) Generalized wavelet threshold; (h) fourth-order partial differential; (i) adaptive thresholding; (j) Bayes thresholding; (k) BM3D; (l) our proposed approach
Furthermore, the mean squared error (MSE), the signal-to-noise ratio (PSNR), the root mean square (RMS) and the normalized mean square error (NMSE) are explored on the denoising results by using these methods. Their definitions have been expressed as follows
in which MAX is the largest value of image point,
The PSNR, MSE, NMSE, RMS and Run time performance comparison
Test image Al2O3 ceramic | PSNR(dB) | MSE | NMSE | RMS | Run time(s) |
---|---|---|---|---|---|
Donoho | 50.4104 | 7.9802e−06 | 1.7273e−05 | 2.8249e−03 | 0.087198 |
Generalized wavelet | 48.7003 | 1.1945e−05 | 2.5856e−05 | 3.4562e−03 | 0.105893 |
Fourth-order partial differential | 33.4624 | 3.9250e−04 | 8.4982e−04 | 1.9812e−02 | 0.356542 |
Adaptive thresholding | 65.1793 | 2.6431e−07 | 5.7211e−07 | 5.1411e−04 | 0.334712 |
Bayes | 59.2316 | 1.0392e−06 | 2.2493e−06 | 1.0194e−03 | 0.045632 |
BM3D | 35.3052 | 4.2424e−05 | 9.1828e−05 | 6.5134e−03 | 0.193258 |
Our proposed approach | 121.8691 | 5.6646e−13 | 1.2261e−12 | 7.5263e−07 | 1.708356 |
Testimageplasticencapsulated IC chip | PSNR(dB) | MSE | NMSE | RMS | Run time(s) |
Donoho | 31.8385 | 6.5570e−04 | 1.1370e−03 | 2.5607e−02 | 0.317337 |
Generalized wavelet | 30.2222 | 1. 0881e−03 | 1. 8868e−03 | 3.2987e−02 | 0.13921 |
Fourth-order partial differential | 17.8287 | 1.6487e−02 | 2.8588e−02 | 1.2840e−01 | 0.349308 |
Adaptive thresholding | 37.5001 | 1.7774e−04 | 3.0820e−04 | 1.3332e−02 | 0.348671 |
Bayes | 43.869 | 4.0805e−05 | 7.0757e−05 | 6.3878e−03 | 0. 055943 |
BM3D | 37.3998 | 3.0048e−04 | 5.2105e−04 | 1.7334e−02 | 0. 349877 |
Our proposed approach | 115.1775 | 3.0356e−12 | 5.2639e−12 | 1.7423e−06 | 0.928969 |
Test image solar panel | PSNR(dB) | MSE | NMSE | RMS | Run time(s) |
Donoho | 32.023 | 6.8164e−04 | 1. 1914e−03 | 2.6108e−02 | 0.332466 |
Generalized wavelet | 29.2622 | 1. 3800e−03 | 2.4121e−03 | 3.7149e−02 | 0.136761 |
Fourth-order partial differential | 18.0187 | 1.5781e−02 | 2. 7582e−02 | 1.2562e−01 | 0.34567 |
Adaptive thresholding | 44. 2010 | 3.8474e−05 | 6.7247e−05 | 6.2028e−03 | 0.335675 |
Bayes | 41. 1995 | 7.8005e−05 | 1.3634e−04 | 8.8320e−03 | 0.053507 |
BM3D | 38.1335 | 2.7892e−04 | 4.8746e−04 | 1.6701e−02 | 0.302251 |
Our proposed approach | 115.9573 | 2.5367e−12 | 4.4337e−12 | 1.5927e−06 | 0.919647 |
It can be seen from Table 3 that the MSE, the NMSE, and the RMS of our proposed approach are the smallest among all the methods, meaning that the denoised image has a little difference from the original image. More importantly, the PSNR of our proposed approach is the largest one among these seven models, indicating that our proposed method can preserve the edge information to a large extent during removing the noises. Furthermore, the processing time of our method is only a little larger than those of the other algorithms. Therefore, these experimental results reveal that our purposed method displays better performance in THz image denoising than the other six methods.
6 Conclusions
The THz pulse imaging has attracted great interest on biomedicine, measurement and detection. However, background noises may sometimes exist in THz images due to the influence of THz pulse coherent superposition in detector. In this paper, we propose a novel method by combining the ant colony algorithm (ACA) and the compressive sensing (CS) method to enhance the image quality. The experiments on three different THz images reveal that our proposed method can largely reduce noises and preserve the edge information compared with six methods available. Furthermore, the PSNR of our proposed method on three different THz images are nearly 3 to 5 times that of the six algorithms. In addition, the processing time of the proposed method is a little longer than the other approaches due to its complexity.
Acknowledgement
This work is supported by the National Natural Science Foundation of China (Grant Nos. 61403318 and 61304141), the Fundamental Research Funds for the Central Universities of China (Grant No. 20720160085), the Guangxi Key Laboratory of Automatic Detecting Technology and Instruments (No.YQ17204), the Key Science and Technology of Jiangxi Education Department (No. GJJ161067), the State Key Development Program for Basic Research of Health and Family Planning Commission of Jiangxi Province China (No. 20175560), the China Postdoctoral Science Foundation Funded Project on the 61th Grant Program (No. 2017M610581).
References
[1] Liu J.J., Li Z., Ant colony combined with adaptive threshold denoising and reconstruct for THz image, Optik, Int. J. Light Electr. Optics, 2014, 125(14), 3423-3427. 10.1016/j.ijleo.2014.01.042Search in Google Scholar
[2] Lin H.Y., Dong Y., Shen Y.C. and Zeitler J.A., Quantifying pharmaceutical film coating with optical coherence tomography and~terahertz pulsed imaging: an evaluation, J. Pharm. Sci., 2015, 104(10), 3377-3385. 10.1002/jps.24535Search in Google Scholar PubMed PubMed Central
[3] Jolly A., Gokhan F.S., Jolly J.C., Hocquet S. and Chassagne B., Combination of silicon phase masks with time-domain spectroscopy for single-scan~terahertz imaging, Appl. Phys. B-Lasers. O, 2015, 120(3), 441-450.10.1007/s00340-015-6153-6Search in Google Scholar
[4] Jackson J.B., Labaune J., Bailleul L.R., Alessandro L.D., Whyte A., Bowen J.W., Menu M. and Mourou G., Terahertz pulse imaging in archaeology, Front. Optoelectron, 2015, 8(1), 81-92. 10.1007/s12200-014-0446-ySearch in Google Scholar
[5] Yassin S., Su K., Gladden L.F. and Zeitler J.A., Diffusion and swelling measurements in pharmaceutical powder compacts using~terahertz pulsed~imaging, J. Pharm. Sci., 2015, 104(5), 1658-1667.10.1002/jps.24376Search in Google Scholar PubMed PubMed Central
[6] Obradovic J., Collins J.H.P., Hirsch O., Mantle L.D., Johns M.L. and Gladden L.F., The use of THz time-domain reflection measurements to investigate solvent diffusion in polymers, Polymer, 2007, 48(12), 3494-3503.10.1016/j.polymer.2007.04.010Search in Google Scholar
[7] Sun W.F., Wang X.K. and Zhang Y., Continuous wave terahertz phase imaging with three-step phase-shifting, Optik-International Journal for Light and Electron Optics, 2013, 124(22), 5533.10.1016/j.ijleo.2013.03.150Search in Google Scholar
[8] Chen H.T., Kersting R. and Cho G.C., Terahertz imaging with nanometer resolution, Appl. Phys. Lett., 2003, 83(15), 3009-3011. 10.1063/1.1616668Search in Google Scholar
[9] Shon C.H., Chong W.Y., Jeon S.G., Kim G.J., Kim J.I. and Jin Y.S., High speed terahertz pulse imaging in the reflection geometry and image quality enhancement by digital image processing, J. Infrared and Millimeter Waves, 2008, 29(1), 79-88. 10.1007/s10762-007-9302-0Search in Google Scholar
[10] Sinyukov A.M., Liu Z.W., Hor Y.L., Su K., Barat R.B., Gary D.E., Michalopoulou Z.H., Zorych I., Federici J.F. and Zimdars D., Rapid-phase modulation of terahertz radiation for high-speed terahertz imaging and spectroscopy, Opt. Lett., 2008, 33(14), 1593-1595.10.1364/OL.33.001593Search in Google Scholar PubMed
[11] Jackson J.B., Labaune J., Mourou G., Duling I.N., Walker G., Bowen J. and Menu M., Terahertz pulse imaging of stratified architectural materials for cultural heritage studies, Proceedings of SPIE - The International Society for Optical Engineering, O3A: Optics for Arts, Architecture, and Archaeology III, Munich, Germany, May 25-26, 2011, 8084.10.1117/12.888730Search in Google Scholar
[12] Jiang T., Shen H.L., Yang X.D., Liu J.J. and Zhe Z., Target detection of THz images based on C-means of fuzzy local information, Laser Technol., 2015, 39(3), 289-294. Search in Google Scholar
[13] Buades A., Coll B. and Morel J., A non-local algorithm for image denoising, IEEE-International Conference on Computer Vision and Pattern Recognition, San Diego, CA, 2005, 60-65. Search in Google Scholar
[14] You Y.L. and Kaveh M., Fourth-order partial differential equations for noise removal, IEEE T. Image Process., 2000, 9(10), 1723-1730. 10.1109/83.869184Search in Google Scholar PubMed
[15] Benhamza K., Merabti H. and Seridi H., Adaptive edge detection using ant colony, 8th International Workshop on Systems, Signal Processing and their Applications (WoSSPA), Zeralda, ALGERIA, 2013, 197-202. 10.1109/WoSSPA.2013.6602361Search in Google Scholar
[16] Pereira C., Goncalves L. and Ferreira M., Optic disc~detection~in color fundus images using ant colony optimization, Med. Biol. Eng. Comput., 2013, 51(3), 295-303. 10.1007/s11517-012-0994-5Search in Google Scholar PubMed
[17] Dorigo M., Birattari M. and Stutzle T., Ant colony optimization-Artificial ants as a computational intelligence technique, IEEE Comput. Intell. Mag. 2006, 1(4), 28--39. Search in Google Scholar
[18] Yang J.F., Zhang Y. and Yin W.T., A fast alternating direction method for TVL1-L2 signal reconstruction from partial fourier data, IEEE Journal of Selected Topics in Signal Processing, 2010, 4(2), 288-297. 10.1109/JSTSP.2010.2042333Search in Google Scholar
[19] Wang F.Y., Wang S.Q., Hu X. and Deng C.Z.,. Compressive sensing of image reconstruction based on shearlet transform, Mechanical Engineering and Technology, AISC 125, 2012, 445-451. 10.1007/978-3-642-27329-2_61Search in Google Scholar
[20] Donoho D.L. and Johnstone I.M., Ideal spatial adaptation via wavelet shrinkage, Biometrika, 1994, 81, 425--455. 10.1093/biomet/81.3.425Search in Google Scholar
[21] Khare A. and Tiwary U.S., Soft-thresholding for denoising of medical images - A multiresolution approach, Int. J. Wavelets Multi., 2005, 3(4), 477-496. 10.1142/S021969130500097XSearch in Google Scholar
[22] Yang O. and Bo H., Image denoising algorithm using adaptive bayes threshold by subband based on nonsubsampled contourlet transform, 2013 Third International Conference on Intelligent System Design and Engineering Applications (ISDEA), JAN 16-18, 2013, 832-835. 10.1109/ISDEA.2012.197Search in Google Scholar
[23] Dabov K., Foi A., Katkovnik V., Egiazarian K., Image denoising with block-matching and 3D filtering, Proceedings of SPIE- Conference on Image Processing - Algorithms and Systems, Neural Networks, and Machine Learning, San Jose, CA, JAN 16-18, 2006, 6064, 606414-606412.10.1117/12.643267Search in Google Scholar
© 2018 T. Li et al., published by De Gruyter
This work is licensed under the Creative Commons Attribution-NonCommercial-NoDerivatives 4.0 License.
Articles in the same Issue
- Regular Articles
- A modified Fermi-Walker derivative for inextensible flows of binormal spherical image
- Algebraic aspects of evolution partial differential equation arising in the study of constant elasticity of variance model from financial mathematics
- Three-dimensional atom localization via probe absorption in a cascade four-level atomic system
- Determination of the energy transitions and half-lives of Rubidium nuclei
- Three phase heat and mass transfer model for unsaturated soil freezing process: Part 1 - model development
- Three phase heat and mass transfer model for unsaturated soil freezing process: Part 2 - model validation
- Mathematical model for thermal and entropy analysis of thermal solar collectors by using Maxwell nanofluids with slip conditions, thermal radiation and variable thermal conductivity
- Constructing analytic solutions on the Tricomi equation
- Feynman diagrams and rooted maps
- New type of chaos synchronization in discrete-time systems: the F-M synchronization
- Unsteady flow of fractional Oldroyd-B fluids through rotating annulus
- A note on the uniqueness of 2D elastostatic problems formulated by different types of potential functions
- On the conservation laws and solutions of a (2+1) dimensional KdV-mKdV equation of mathematical physics
- Computational methods and traveling wave solutions for the fourth-order nonlinear Ablowitz-Kaup-Newell-Segur water wave dynamical equation via two methods and its applications
- Siewert solutions of transcendental equations, generalized Lambert functions and physical applications
- Numerical solution of mixed convection flow of an MHD Jeffery fluid over an exponentially stretching sheet in the presence of thermal radiation and chemical reaction
- A new three-dimensional chaotic flow with one stable equilibrium: dynamical properties and complexity analysis
- Dynamics of a dry-rebounding drop: observations, simulations, and modeling
- Modeling the initial mechanical response and yielding behavior of gelled crude oil
- Lie symmetry analysis and conservation laws for the time fractional simplified modified Kawahara equation
- Solitary wave solutions of two KdV-type equations
- Applying industrial tomography to control and optimization flow systems
- Reconstructing time series into a complex network to assess the evolution dynamics of the correlations among energy prices
- An optimal solution for software testing case generation based on particle swarm optimization
- Optimal system, nonlinear self-adjointness and conservation laws for generalized shallow water wave equation
- Alternative methods for solving nonlinear two-point boundary value problems
- Global model simulation of OH production in pulsed-DC atmospheric pressure helium-air plasma jets
- Experimental investigation on optical vortex tweezers for microbubble trapping
- Joint measurements of optical parameters by irradiance scintillation and angle-of-arrival fluctuations
- M-polynomials and topological indices of hex-derived networks
- Generalized convergence analysis of the fractional order systems
- Porous flow characteristics of solution-gas drive in tight oil reservoirs
- Complementary wave solutions for the long-short wave resonance model via the extended trial equation method and the generalized Kudryashov method
- A Note on Koide’s Doubly Special Parametrization of Quark Masses
- On right-angled spherical Artin monoid of type Dn
- Gas flow regimes judgement in nanoporous media by digital core analysis
- 4 + n-dimensional water and waves on four and eleven-dimensional manifolds
- Stabilization and Analytic Approximate Solutions of an Optimal Control Problem
- On the equations of electrodynamics in a flat or curved spacetime and a possible interaction energy
- New prediction method for transient productivity of fractured five-spot patterns in low permeability reservoirs at high water cut stages
- The collinear equilibrium points in the restricted three body problem with triaxial primaries
- Detection of the damage threshold of fused silica components and morphologies of repaired damage sites based on the beam deflection method
- On the bivariate spectral quasi-linearization method for solving the two-dimensional Bratu problem
- Ion acoustic quasi-soliton in an electron-positron-ion plasma with superthermal electrons and positrons
- Analysis of projectile motion in view of conformable derivative
- Computing multiple ABC index and multiple GA index of some grid graphs
- Terahertz pulse imaging: A novel denoising method by combing the ant colony algorithm with the compressive sensing
- Characteristics of microscopic pore-throat structure of tight oil reservoirs in Sichuan Basin measured by rate-controlled mercury injection
- An activity window model for social interaction structure on Twitter
- Transient thermal regime trough the constitutive matrix applied to asynchronous electrical machine using the cell method
- On the zagreb polynomials of benzenoid systems
- Integrability analysis of the partial differential equation describing the classical bond-pricing model of mathematical finance
- The Greek parameters of a continuous arithmetic Asian option pricing model via Laplace Adomian decomposition method
- Quantifying the global solar radiation received in Pietermaritzburg, KwaZulu-Natal to motivate the consumption of solar technologies
- Sturm-Liouville difference equations having Bessel and hydrogen atom potential type
- Study on the response characteristics of oil wells after deep profile control in low permeability fractured reservoirs
- Depiction and analysis of a modified theta shaped double negative metamaterial for satellite application
- An attempt to geometrize electromagnetism
- Structure of traveling wave solutions for some nonlinear models via modified mathematical method
- Thermo-convective instability in a rotating ferromagnetic fluid layer with temperature modulation
- Construction of new solitary wave solutions of generalized Zakharov-Kuznetsov-Benjamin-Bona-Mahony and simplified modified form of Camassa-Holm equations
- Effect of magnetic field and heat source on Upper-convected-maxwell fluid in a porous channel
- Physical cues of biomaterials guide stem cell fate of differentiation: The effect of elasticity of cell culture biomaterials
- Shooting method analysis in wire coating withdrawing from a bath of Oldroyd 8-constant fluid with temperature dependent viscosity
- Rank correlation between centrality metrics in complex networks: an empirical study
- Special Issue: The 18th International Symposium on Electromagnetic Fields in Mechatronics, Electrical and Electronic Engineering
- Modeling of electric and heat processes in spot resistance welding of cross-wire steel bars
- Dynamic characteristics of triaxial active control magnetic bearing with asymmetric structure
- Design optimization of an axial-field eddy-current magnetic coupling based on magneto-thermal analytical model
- Thermal constitutive matrix applied to asynchronous electrical machine using the cell method
- Temperature distribution around thin electroconductive layers created on composite textile substrates
- Model of the multipolar engine with decreased cogging torque by asymmetrical distribution of the magnets
- Analysis of spatial thermal field in a magnetic bearing
- Use of the mathematical model of the ignition system to analyze the spark discharge, including the destruction of spark plug electrodes
- Assessment of short/long term electric field strength measurements for a pilot district
- Simulation study and experimental results for detection and classification of the transient capacitor inrush current using discrete wavelet transform and artificial intelligence
- Magnetic transmission gear finite element simulation with iron pole hysteresis
- Pulsed excitation terahertz tomography – multiparametric approach
- Low and high frequency model of three phase transformer by frequency response analysis measurement
- Multivariable polynomial fitting of controlled single-phase nonlinear load of input current total harmonic distortion
- Optimal design of a for middle-low-speed maglev trains
- Eddy current modeling in linear and nonlinear multifilamentary composite materials
- The visual attention saliency map for movie retrospection
- AC/DC current ratio in a current superimposition variable flux reluctance machine
- Influence of material uncertainties on the RLC parameters of wound inductors modeled using the finite element method
- Cogging force reduction in linear tubular flux switching permanent-magnet machines
- Modeling hysteresis curves of La(FeCoSi)13 compound near the transition point with the GRUCAD model
- Electro-magneto-hydrodynamic lubrication
- 3-D Electromagnetic field analysis of wireless power transfer system using K computer
- Simplified simulation technique of rotating, induction heated, calender rolls for study of temperature field control
- Design, fabrication and testing of electroadhesive interdigital electrodes
- A method to reduce partial discharges in motor windings fed by PWM inverter
- Reluctance network lumped mechanical & thermal models for the modeling and predesign of concentrated flux synchronous machine
- Special Issue Applications of Nonlinear Dynamics
- Study on dynamic characteristics of silo-stock-foundation interaction system under seismic load
- Microblog topic evolution computing based on LDA algorithm
- Modeling the creep damage effect on the creep crack growth behavior of rotor steel
- Neighborhood condition for all fractional (g, f, n′, m)-critical deleted graphs
- Chinese open information extraction based on DBMCSS in the field of national information resources
- 10.1515/phys-2018-0079
- CPW-fed circularly-polarized antenna array with high front-to-back ratio and low-profile
- Intelligent Monitoring Network Construction based on the utilization of the Internet of things (IoT) in the Metallurgical Coking Process
- Temperature detection technology of power equipment based on Fiber Bragg Grating
- Research on a rotational speed control strategy of the mandrel in a rotary steering system
- Dynamic load balancing algorithm for large data flow in distributed complex networks
- Super-structured photonic crystal fiber Bragg grating biosensor image model based on sparse matrix
- Fractal-based techniques for physiological time series: An updated approach
- Analysis of the Imaging Characteristics of the KB and KBA X-ray Microscopes at Non-coaxial Grazing Incidence
- Application of modified culture Kalman filter in bearing fault diagnosis
- Exact solutions and conservation laws for the modified equal width-Burgers equation
- On topological properties of block shift and hierarchical hypercube networks
- Elastic properties and plane acoustic velocity of cubic Sr2CaMoO6 and Sr2CaWO6 from first-principles calculations
- A note on the transmission feasibility problem in networks
- Ontology learning algorithm using weak functions
- Diagnosis of the power frequency vacuum arc shape based on 2D-PIV
- Parametric simulation analysis and reliability of escalator truss
- A new algorithm for real economy benefit evaluation based on big data analysis
- Synergy analysis of agricultural economic cycle fluctuation based on ant colony algorithm
- Multi-level encryption algorithm for user-related information across social networks
- Multi-target tracking algorithm in intelligent transportation based on wireless sensor network
- Fast recognition method of moving video images based on BP neural networks
- Compressed sensing image restoration algorithm based on improved SURF operator
- Design of load optimal control algorithm for smart grid based on demand response in different scenarios
- Face recognition method based on GA-BP neural network algorithm
- Optimal path selection algorithm for mobile beacons in sensor network under non-dense distribution
- Localization and recognition algorithm for fuzzy anomaly data in big data networks
- Urban road traffic flow control under incidental congestion as a function of accident duration
- Optimization design of reconfiguration algorithm for high voltage power distribution network based on ant colony algorithm
- Feasibility simulation of aseismic structure design for long-span bridges
- Construction of renewable energy supply chain model based on LCA
- The tribological properties study of carbon fabric/ epoxy composites reinforced by nano-TiO2 and MWNTs
- A text-Image feature mapping algorithm based on transfer learning
- Fast recognition algorithm for static traffic sign information
- Topical Issue: Clean Energy: Materials, Processes and Energy Generation
- An investigation of the melting process of RT-35 filled circular thermal energy storage system
- Numerical analysis on the dynamic response of a plate-and-frame membrane humidifier for PEMFC vehicles under various operating conditions
- Energy converting layers for thin-film flexible photovoltaic structures
- Effect of convection heat transfer on thermal energy storage unit
Articles in the same Issue
- Regular Articles
- A modified Fermi-Walker derivative for inextensible flows of binormal spherical image
- Algebraic aspects of evolution partial differential equation arising in the study of constant elasticity of variance model from financial mathematics
- Three-dimensional atom localization via probe absorption in a cascade four-level atomic system
- Determination of the energy transitions and half-lives of Rubidium nuclei
- Three phase heat and mass transfer model for unsaturated soil freezing process: Part 1 - model development
- Three phase heat and mass transfer model for unsaturated soil freezing process: Part 2 - model validation
- Mathematical model for thermal and entropy analysis of thermal solar collectors by using Maxwell nanofluids with slip conditions, thermal radiation and variable thermal conductivity
- Constructing analytic solutions on the Tricomi equation
- Feynman diagrams and rooted maps
- New type of chaos synchronization in discrete-time systems: the F-M synchronization
- Unsteady flow of fractional Oldroyd-B fluids through rotating annulus
- A note on the uniqueness of 2D elastostatic problems formulated by different types of potential functions
- On the conservation laws and solutions of a (2+1) dimensional KdV-mKdV equation of mathematical physics
- Computational methods and traveling wave solutions for the fourth-order nonlinear Ablowitz-Kaup-Newell-Segur water wave dynamical equation via two methods and its applications
- Siewert solutions of transcendental equations, generalized Lambert functions and physical applications
- Numerical solution of mixed convection flow of an MHD Jeffery fluid over an exponentially stretching sheet in the presence of thermal radiation and chemical reaction
- A new three-dimensional chaotic flow with one stable equilibrium: dynamical properties and complexity analysis
- Dynamics of a dry-rebounding drop: observations, simulations, and modeling
- Modeling the initial mechanical response and yielding behavior of gelled crude oil
- Lie symmetry analysis and conservation laws for the time fractional simplified modified Kawahara equation
- Solitary wave solutions of two KdV-type equations
- Applying industrial tomography to control and optimization flow systems
- Reconstructing time series into a complex network to assess the evolution dynamics of the correlations among energy prices
- An optimal solution for software testing case generation based on particle swarm optimization
- Optimal system, nonlinear self-adjointness and conservation laws for generalized shallow water wave equation
- Alternative methods for solving nonlinear two-point boundary value problems
- Global model simulation of OH production in pulsed-DC atmospheric pressure helium-air plasma jets
- Experimental investigation on optical vortex tweezers for microbubble trapping
- Joint measurements of optical parameters by irradiance scintillation and angle-of-arrival fluctuations
- M-polynomials and topological indices of hex-derived networks
- Generalized convergence analysis of the fractional order systems
- Porous flow characteristics of solution-gas drive in tight oil reservoirs
- Complementary wave solutions for the long-short wave resonance model via the extended trial equation method and the generalized Kudryashov method
- A Note on Koide’s Doubly Special Parametrization of Quark Masses
- On right-angled spherical Artin monoid of type Dn
- Gas flow regimes judgement in nanoporous media by digital core analysis
- 4 + n-dimensional water and waves on four and eleven-dimensional manifolds
- Stabilization and Analytic Approximate Solutions of an Optimal Control Problem
- On the equations of electrodynamics in a flat or curved spacetime and a possible interaction energy
- New prediction method for transient productivity of fractured five-spot patterns in low permeability reservoirs at high water cut stages
- The collinear equilibrium points in the restricted three body problem with triaxial primaries
- Detection of the damage threshold of fused silica components and morphologies of repaired damage sites based on the beam deflection method
- On the bivariate spectral quasi-linearization method for solving the two-dimensional Bratu problem
- Ion acoustic quasi-soliton in an electron-positron-ion plasma with superthermal electrons and positrons
- Analysis of projectile motion in view of conformable derivative
- Computing multiple ABC index and multiple GA index of some grid graphs
- Terahertz pulse imaging: A novel denoising method by combing the ant colony algorithm with the compressive sensing
- Characteristics of microscopic pore-throat structure of tight oil reservoirs in Sichuan Basin measured by rate-controlled mercury injection
- An activity window model for social interaction structure on Twitter
- Transient thermal regime trough the constitutive matrix applied to asynchronous electrical machine using the cell method
- On the zagreb polynomials of benzenoid systems
- Integrability analysis of the partial differential equation describing the classical bond-pricing model of mathematical finance
- The Greek parameters of a continuous arithmetic Asian option pricing model via Laplace Adomian decomposition method
- Quantifying the global solar radiation received in Pietermaritzburg, KwaZulu-Natal to motivate the consumption of solar technologies
- Sturm-Liouville difference equations having Bessel and hydrogen atom potential type
- Study on the response characteristics of oil wells after deep profile control in low permeability fractured reservoirs
- Depiction and analysis of a modified theta shaped double negative metamaterial for satellite application
- An attempt to geometrize electromagnetism
- Structure of traveling wave solutions for some nonlinear models via modified mathematical method
- Thermo-convective instability in a rotating ferromagnetic fluid layer with temperature modulation
- Construction of new solitary wave solutions of generalized Zakharov-Kuznetsov-Benjamin-Bona-Mahony and simplified modified form of Camassa-Holm equations
- Effect of magnetic field and heat source on Upper-convected-maxwell fluid in a porous channel
- Physical cues of biomaterials guide stem cell fate of differentiation: The effect of elasticity of cell culture biomaterials
- Shooting method analysis in wire coating withdrawing from a bath of Oldroyd 8-constant fluid with temperature dependent viscosity
- Rank correlation between centrality metrics in complex networks: an empirical study
- Special Issue: The 18th International Symposium on Electromagnetic Fields in Mechatronics, Electrical and Electronic Engineering
- Modeling of electric and heat processes in spot resistance welding of cross-wire steel bars
- Dynamic characteristics of triaxial active control magnetic bearing with asymmetric structure
- Design optimization of an axial-field eddy-current magnetic coupling based on magneto-thermal analytical model
- Thermal constitutive matrix applied to asynchronous electrical machine using the cell method
- Temperature distribution around thin electroconductive layers created on composite textile substrates
- Model of the multipolar engine with decreased cogging torque by asymmetrical distribution of the magnets
- Analysis of spatial thermal field in a magnetic bearing
- Use of the mathematical model of the ignition system to analyze the spark discharge, including the destruction of spark plug electrodes
- Assessment of short/long term electric field strength measurements for a pilot district
- Simulation study and experimental results for detection and classification of the transient capacitor inrush current using discrete wavelet transform and artificial intelligence
- Magnetic transmission gear finite element simulation with iron pole hysteresis
- Pulsed excitation terahertz tomography – multiparametric approach
- Low and high frequency model of three phase transformer by frequency response analysis measurement
- Multivariable polynomial fitting of controlled single-phase nonlinear load of input current total harmonic distortion
- Optimal design of a for middle-low-speed maglev trains
- Eddy current modeling in linear and nonlinear multifilamentary composite materials
- The visual attention saliency map for movie retrospection
- AC/DC current ratio in a current superimposition variable flux reluctance machine
- Influence of material uncertainties on the RLC parameters of wound inductors modeled using the finite element method
- Cogging force reduction in linear tubular flux switching permanent-magnet machines
- Modeling hysteresis curves of La(FeCoSi)13 compound near the transition point with the GRUCAD model
- Electro-magneto-hydrodynamic lubrication
- 3-D Electromagnetic field analysis of wireless power transfer system using K computer
- Simplified simulation technique of rotating, induction heated, calender rolls for study of temperature field control
- Design, fabrication and testing of electroadhesive interdigital electrodes
- A method to reduce partial discharges in motor windings fed by PWM inverter
- Reluctance network lumped mechanical & thermal models for the modeling and predesign of concentrated flux synchronous machine
- Special Issue Applications of Nonlinear Dynamics
- Study on dynamic characteristics of silo-stock-foundation interaction system under seismic load
- Microblog topic evolution computing based on LDA algorithm
- Modeling the creep damage effect on the creep crack growth behavior of rotor steel
- Neighborhood condition for all fractional (g, f, n′, m)-critical deleted graphs
- Chinese open information extraction based on DBMCSS in the field of national information resources
- 10.1515/phys-2018-0079
- CPW-fed circularly-polarized antenna array with high front-to-back ratio and low-profile
- Intelligent Monitoring Network Construction based on the utilization of the Internet of things (IoT) in the Metallurgical Coking Process
- Temperature detection technology of power equipment based on Fiber Bragg Grating
- Research on a rotational speed control strategy of the mandrel in a rotary steering system
- Dynamic load balancing algorithm for large data flow in distributed complex networks
- Super-structured photonic crystal fiber Bragg grating biosensor image model based on sparse matrix
- Fractal-based techniques for physiological time series: An updated approach
- Analysis of the Imaging Characteristics of the KB and KBA X-ray Microscopes at Non-coaxial Grazing Incidence
- Application of modified culture Kalman filter in bearing fault diagnosis
- Exact solutions and conservation laws for the modified equal width-Burgers equation
- On topological properties of block shift and hierarchical hypercube networks
- Elastic properties and plane acoustic velocity of cubic Sr2CaMoO6 and Sr2CaWO6 from first-principles calculations
- A note on the transmission feasibility problem in networks
- Ontology learning algorithm using weak functions
- Diagnosis of the power frequency vacuum arc shape based on 2D-PIV
- Parametric simulation analysis and reliability of escalator truss
- A new algorithm for real economy benefit evaluation based on big data analysis
- Synergy analysis of agricultural economic cycle fluctuation based on ant colony algorithm
- Multi-level encryption algorithm for user-related information across social networks
- Multi-target tracking algorithm in intelligent transportation based on wireless sensor network
- Fast recognition method of moving video images based on BP neural networks
- Compressed sensing image restoration algorithm based on improved SURF operator
- Design of load optimal control algorithm for smart grid based on demand response in different scenarios
- Face recognition method based on GA-BP neural network algorithm
- Optimal path selection algorithm for mobile beacons in sensor network under non-dense distribution
- Localization and recognition algorithm for fuzzy anomaly data in big data networks
- Urban road traffic flow control under incidental congestion as a function of accident duration
- Optimization design of reconfiguration algorithm for high voltage power distribution network based on ant colony algorithm
- Feasibility simulation of aseismic structure design for long-span bridges
- Construction of renewable energy supply chain model based on LCA
- The tribological properties study of carbon fabric/ epoxy composites reinforced by nano-TiO2 and MWNTs
- A text-Image feature mapping algorithm based on transfer learning
- Fast recognition algorithm for static traffic sign information
- Topical Issue: Clean Energy: Materials, Processes and Energy Generation
- An investigation of the melting process of RT-35 filled circular thermal energy storage system
- Numerical analysis on the dynamic response of a plate-and-frame membrane humidifier for PEMFC vehicles under various operating conditions
- Energy converting layers for thin-film flexible photovoltaic structures
- Effect of convection heat transfer on thermal energy storage unit