Abstract
Searching based testing case generation technology converts the problem of testing case generation to function optimizations, through a fitness function, which is usually optimized using heuristic search algorithms. The particle swarm optimization (PSO) optimized testing case generation algorithm tends to lose population diversity of locally optimal solutions with low accuracy of local search. To overcome the above defects, a self-adaptive PSO based software testing case optimization algorithm is proposed. It adjusts the inertia weight dynamically according to the current iteration and average relative speed, to improve the performance of standard PSO. An improved alternating variable method is put forward to accelerate local search speed, which can coordinate both global and local search ability thereby improving the overall generation efficiency of testing cases. The experimental results demonstrate that the approach outlined here keeps higher testing case generation efficiency, and it shows certain advantages in coverage, evolution generation amount and running time when compared to standard PSO and GA-PSO.
1 Introduction
Software engineering is a subject of Engineering Research on software development and software testing is the key component of software engineering, which directly affects the development prospects of software engineering. Currently, with the extension of the software scale, traditional software testing methods cannot satisfy actual demand, so automated testing of software becomes the emphasis of research today [1, 2, 3, 4]. The key of automated testing lies in automated generation. Test case means a scientific organization induction for the activities of software testing, aiming at converting the activities of software testing to manageable modes. Testing case is also verified to be an effective process of quantifying the detailed tests [5, 6, 7, 8, 9]. Therefore, the research of testing case generation has great significance on software tests, and on the development of software engineering.
In the field of testing data autogeneration, there exists representative methods such as the symbolic execution method and random number method based on requirement specification, as well as the Korel [10] method etc. Symbolic execution method is often used to generate static testing data and it is not suitable for object-oriented programming. Random number method belongs to dynamic approaches. It generates random number according to the demand. When performing sample testing using a testing case, it can generate testing data with high effectiveness. The defect of such methods is that it is hard to acquire suitable solution sets for the high constraint test method such as path coverage or branch coverage. Korel is designed for the solution of path coverage of high constraint demand. It can adjust input variables continuously to achieve branch function minimization based on the information of branch functions in running programs. But it will also cause local optimal solution and is able to execute needed path when the initial data is bad. Jones et al. [11] adopts branch coverage criterion to propose a GA-based algorithm for testing case generation. They prove that GA-based testing data has a higher speed than random testing method in triangle classification programs. Anand [12] proposes simulated annealing to be implemented on the basic structure of testing generation data and provides empirical evidence for his research. However the algorithm lacks corresponding experiments and analysis. Sadiq [13] adopts variants of integrated learning PSO in structural software testing. It is used in testing for multiple artificial generation programs that works as testing objects, and is compared to GA, thus verifying the effectiveness of PSO in software testing case generation. Jee [14] proposes an approximation algorithm like Tracy and he integrates global search to local search in PSO-based testing case generation algorithm. These algorithms also show the defects caused by the disadvantage of PSO, that is, bad local search accuracy and solutions with low quality.
We put emphasis on the searching based generation technologies, and aim at generating the best testing cases with high speed and efficiency, by the analysis and induction of current methods. Then a self-adaptive PSO based testing case generation scheme with optimized local search (SPSOLS) is proposed in this article. According to the actual demand, the dynamic strategy with adaptive adjustment of the inertia weight factor and local research are introduced in this article to balance global and local search of the algorithm, as well as the convergence speed and accuracy. For problems in slow convergence of local extreme rate and oscillation near the extreme value, a local search scheme based on geometrical enhancement is adopted to achieve better speed and performance. Finally the generation model in this article is verified with reaped to the indicators of the number of iterations and running time, compared to standard PSO and GA-PSO. The simulation results also show the improved algorithm has advantages in coverage rate and automatic generation efficiency.
The rest of this paper is organized as follows: The standard PSO algorithm is briefly presented in the next section. Section 3 fully introduces SPSOLS and the whole process of the improved scheme. Simulation and comparison results are provided in section 4. Finally, a conclusion is provided in section 5.
2 Standard PSO and its implementation
2.1 PSO model
PSO [15, 16] is an optimization search technique based on population. It is a new branch of evolutionary computation and the particle swarm can be seen as a simple social system. In PSO, each individual is called a particle and each particle denotes a potential solution, which forms the population set. The particles in searching space influence each other, exchanging information, to adjust the location and speed of itself and approach to the optimal solution. PSO initialize a group of particles, finding he optimal solution by iteration. During each iteration, the particle updates its speed and location by tracing individual extremum and global extremum.
vi = {vi1, vi2, …, vid} denotes the speed of the ith particle; Xi = {xi1, xi2, …, xid}, i = 1, 2, …, N denotes a vector point of ith particle in d-dimension solution space, t is the iteration number;
During the process of particle optimization, it is crucial to balance the local developing ability and the global detecting ability. For different problems the balance of these two abilities are not the same. Therefore, Shi [17] introduces inertia weight in equation 1 and it is revised as
ω, called inertia factor, is a normal number or it may be a linear or nonlinear positive number, with time as a variable. When ω = 1, equation 3 is changed to equation 1, so PSO with inertia factor is an extended form of standard PSO. ω keeps motion inertia of particle and the ability such as trend of extending search space and explore novel regions. It balances global detecting and local development. Therefore, a suitable value of ω implies the improvement of convergence accuracy and speed, which increases the probability of PSO to find the global optimal solution.
When ω ≥ 1, the speed is increased with time and the particle will not change direction towards a good region, leading to population divergence; when 0 < ω < 1, the particle decelerates and the convergence of the whole population is decided by c1 and c2. To get better global search ability at an early stage, and better local development ability at a later stage, ω is set to undergo linear reduction with the evolution.
2.2 Implementation of PSO algorithm on automatic testing data generation
The problem of automatic testing data generation can be expressed as a function minimization problem. The branches of the program are taken as a function. When we execute the function and approach to a expected location in the code, the function will be expected to reach the desired location of one or more variable values as a parameter of function [18]. As long as a set of input data can be found to achieve the minimum value, they are the requiring input data in need.
Assuming the 324th line in a program contains the condition if (cps≥ 20).
The object of use is to ensure the execution of this branch whose condition is true. Therefore we must find an input to ensure that when the 112th line arrives at a value of variable cps that is greater than or equal to 20. A simple way is to record the value of cps when program comes to 112th line. We use cps121 to record this value with input data x. Then the branch problem is converted to a function minimization problem, when 112th execution is true:
To find the expected input data, it is needed to find a value for x such that f(x) achieves the minimized value, so f(x) indicates the degree that input data approaches the expected result. Generally it is believed that the smaller of f(x) is, the closer of input data approaching expected result is. Thus, the initial input data can be adjusted and f(x) can be used to evaluate the method used to adjust the data for a closer result to the expected object. Test data generator is instructed by the value of f(x) to approach the final object by a series of adjustments. In PSO, f(x) often works as the fitness value to compute the testing case, determining the speed and direction of particles.
3 Testing case optimization algorithm based on SPSOLS
3.1 System model of testing case generation
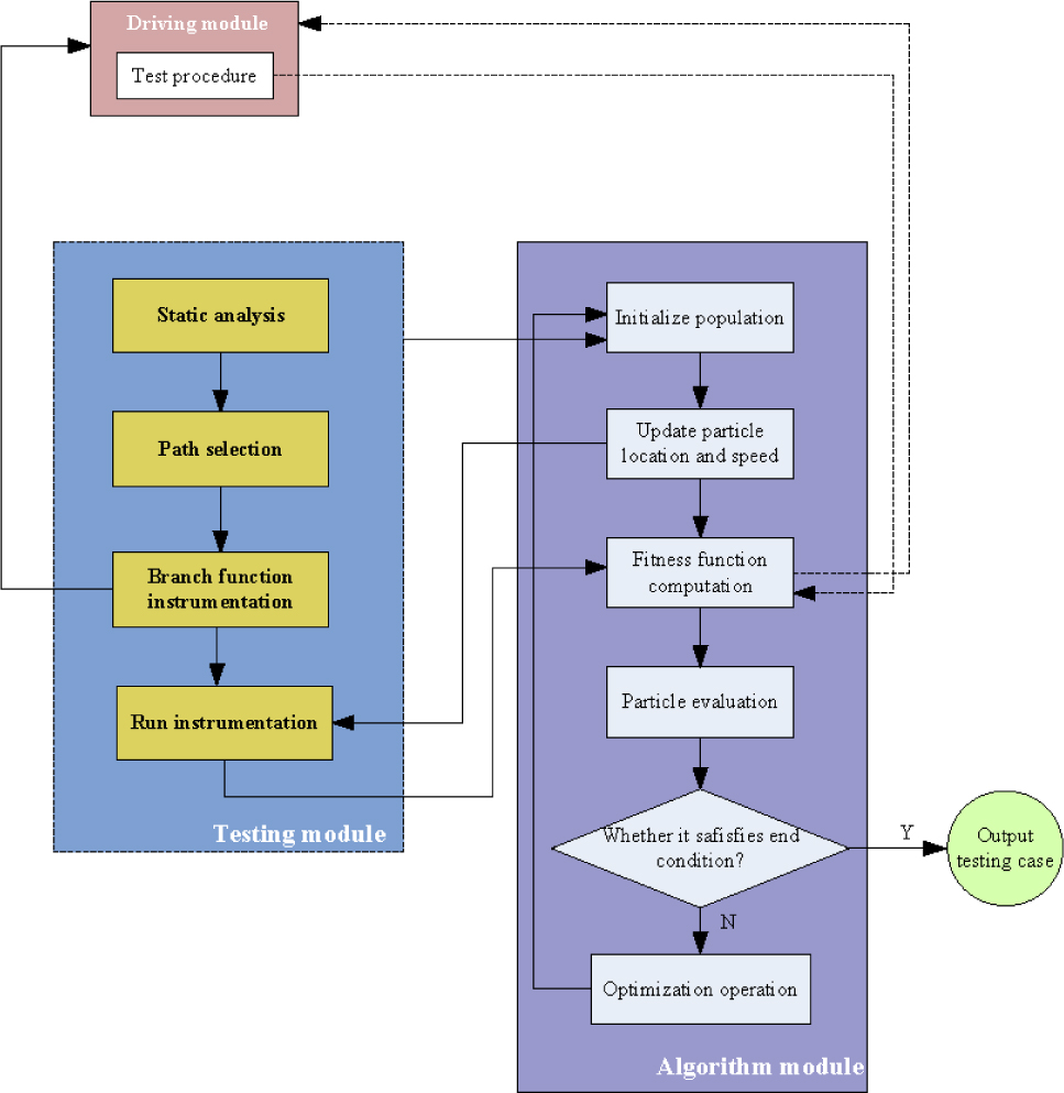
The core problem of PSO-based testing data generation is ensuring the cooperation of PSO search algorithm and testing process. The system is decomposed into test modules and core algorithm modules, as depicted in figure 1. From the test point of view, it can be divided into the initial preparation of the search algorithm and the interaction part with search algorithm during the execution. The preparation part mainly includes the following work:

Testing case generation system model
Establish fitness function of coverage criterion according to the internal structure of program;
Perform instrumentation on the program structure elements corresponding to the coverage criterion to acquire coverage information;
Extract interface information of program to prepare for the work that describes the input parameter codes for the location vector of the particles.
Algorithm module is a key part of the system. It creates an initialized particle swarm according to previous procedures, and instructs the particles to approach the object, finding final solution or arriving at the expected number of iterations, by repeated evaluation and operation of the particles in the population. The testing running environment provides testing programs that can be called in real-time and instrumented in running phase. It evaluates the status of each particle in population and return a fitness value for the core algorithm.
The generation process will observe the following steps:
Analyze the source codes of tested program to draw its control flowchart.
Choose a needed testing path and specify fitness function according to the conditions in path. Make instrumentation on source programs.
Generate testing case set in the definition domain of program randomly in demand.
Acquire corresponding fitness with initial testing case executing instrumented programs and check whether it executes the expected path. If it does, turn to step 6; otherwise, turn to step 5.
Run improved PSO algorithm package according to the fitness of particle to generate new testing cases, and turn to step 4.
End of run, output appropriate testing cases.
3.2 Self-adaptive adjustment of PSO parameter
Inertia weight factor ω directly influences the convergence of the algorithm and it is crucial to the performance. The adjustment has been performed in literature [19], but the diversity of particles is still an important factor. During the search for a solution, the diversity is gradually decreased, which shows homoplasy. It tends to get to the local extremum before the global solution is found. The approach of chasing diversity of particles will cause bad convergence speed. Therefore, this article proposes a self-adaptive scheme, which integrates the fitness and aggregation degree of particles to set ω with different methods. Then ω can be dynamically adjusted to ensure the global search ability of algorithm without affecting the convergence speed.
The novel adjusting method is based on fuzzy logic and it can improve the performance of the PSO algorithm, First we set two decision variables of ω, the number of current iteration Nt and the average relative speed ΔVcs(t).
The input variables are t and ΔVcs(t), and the output variable is ω in the fuzzy structure. During the process of fuzzification we choose fuzzy word set (S, M, L): S →small, M →middle, L →large. The diagram of membership is depicted as figure 2.

Membership degree change in fuzzy inference system
We establish 9 dynamic fuzzy adjustment rules for ω, as described in table 1. It is obvious to satisfy different demand with adaptive mechanism for the inertia weight at different search stages. It also means a large inertia expectation will change the value of x at the initial stage to a certain extent, whilst a smaller inertia expectation can be taken as the global optimal solution in certain interval in search. The fuzzy rules are based on the following three facts:
Fuzzy rules to compute ω
Vcs(t)/t | S | M | L |
---|---|---|---|
S | L | L | M |
M | L | M | S |
L | M | S | S |
When the algorithm starts, a bigger inertia weight is adopted to increase the diversity of searching space, causing a strong exploration in population. In addition, the last procedure in inertia weight decreasing can lead to a faster convergence of population to find a global solution. Thus it has better performance to search the solution in a small region.
When the particle approaches the object and pid → pgd, the value of [pid – xid(t)] and [pgd – xid(t)] approaches zero. It means that with the decreasing speed, the decreasing speed of small inertia weight will affect the location of the next particle, so the particle may be converged to a solution up to now. There exists a risk that if a population converges too fast it may not be the global solution for the particle to explore the next attempt. Therefore, larger inertia weight should be chosen to avoid getting into local optimization.
In PSO, a suitable control of global exploration and local development is to find the optimal solution effectively. To balance exploration and development we can adjust the value of ω dynamically to adapt the change of ΔVcs(t) for relative speed V. In other words, we expect to maintain the diversity of population by choosing a larger inertia weight value. Though the average relative speed is small, local optimization can be avoided, while smaller inertia weight value also maintain a better convergence ability to get a smaller ΔVcs finally. A larger ΔVcs is suggested to avoid the swarm lies on the boundary of space, with setting of a small ω.
The detailed steps for fuzzy adjustment are:
Initialize the particles with asymmetric method. Repeat step 2 to step 6 until the demand is satisfied.
Evaluate the fitness of each particle
For each particle i and pgd = xid, if fi < fbest, ∀i ≤ N
For each particle i and pgd = xid, if fi < fbest[i], ∀i ≤ N
Adjust the value of ω based on the normalization of input variables
update the speed and location of each particle according to equations 1 and 2.
3.3 Local search strategy based on improved alternating variable method
The major concept of alternating variable method (AVM) is to adjust each dimension of input variable in turn until the fitness cannot be raised any further. Then the value of the next dimensional value will be revised until the fitness value of all the variables cannot be improved any more. The adjusting method adopts a hill-climbing algorithm, that is, finding an optimal solution in the neighbour range of the variable. If a new solution is found and it is better than the current solution, alternate current solution and continue to search the neighbour domain of the new solution. Then the search is iterated to find the optimal solutions so the basis of AVM is a hill-climbing algorithm. The result in literature [20] indicates that for most simple programs AVM is better than GA, but AVM is only suitable for unimodal function. When the test programs are multiple peaks, it will get into local optimization and lose its ability to find the optimal solution.
We propose an improved local search based on AVM to make a more effective search in optimal peak function with geometric hierarchical progression, which is a variant of binary search. This idea executes pattern search and uses binary search until the object in found. It can be seen that the optimization of any peak function depends on the discovery of the logarithm of the initial time distance, which is called geometric research since the pattern search adopts a number of geometric sequences. The following parts offer the procedure of research process:
Geometrical hierarchical progression differentiates the same geometry to perform a search as IPS, while it provides two optimal solutions by variant binary search. If we adopt pattern search and the search points xj–1, xj, xj+1, and f(xj–1) > f(xj) ≤ f(xj+1), it indicates that if f is a unimodal function, the global optimization will be produced in set {xj–1}, xj, …, xj+1}.
Input: The location of x[] of the bet particle | |
Output: The location of x[] of the bet particle in Pt | |
1 | iff (x – 1) ≥ f (x) and f (x + 1) ≥ f (x) then |
2 | | return x |
3 | end |
4 | iff(x – 1) ≤ f(x + 1) then |
5 | | k = –1 |
6 | else |
7 | | k =1 |
8 | end |
9 | whilef (x + k) < f (x) do |
10 | | Let l = min(x – k/2, x + k), r = max(x – k/2, x + k) |
11 | end |
12 | whilel ≠ rdo |
13 | | iff([(l + r)/2]) < f([(l + r)/2] + 1) then |
14 | | | r = [(l + r)/2] |
15 | | else |
16 | | | l = [(l + r)/2] +1 |
17 | | | return l |
18 | | end |
19 | end |
3.4 Construction and instrumentation of fitness function
The fitness function is constructed by the Branch distance method [10]. Branch distance denotes the distance between the input variable and a given Branch predicate, which offers corresponding methods to compute distance among predicates for different relations. Tracey et al [21] improved this algorithm, so we adopt their improved scheme to construct the fitness function of each branch in the programs under test. In addition, we introduce parameter weight w to assign different weights according to difficulty level of branch coverage, which is determined by two factors: boundary condition and branch hierarchy. This is illustrated by the program code “Is Valid Date” [22] described below. Branch 1-3 is more difficult to cover than branch 4-6, in view of the boundary condition; In view of the branch hierarchy, branch 5-6 lies in the third layer and they can be covered only after branch 3 and 4.
Program Is Valid Date |
… |
// branch 1 |
If (month==l||)|| month==3|| month==5|| month==7 || month==8 || month==10 || month==12) { |
…; } |
// branch 2 |
…; } |
else if (month==4||)|| month==6|| month==9|| month==7 |
|| month==11) { |
…; } |
// branch 3 |
else if (month==2||) { |
…; } |
// branch 4 |
If ((year%4==0 && year%100!=0) || year%400==0) |
// leap year judgement |
{ |
// branch5 |
If (date>29 || date <1) { |
…; } |
// branch6 |
Else { |
…; } |
} |
… |
}} |
… |
The fitness value computation is shown as follows:
where f(brai) is the branch distance function of ith branch; wi is corresponding weight and
4 Performance tests
4.1 Testing case to generate common triangular paths
In this experiment we choose classic Triangular decision procedures without polymorphic information to test our algorithm with other evolutionary algorithms. The problem is: input three integers as the sides of a triangle. Compare the sides and output the type of triangle, including ordinary triangle, equilateral triangle, isosceles triangle, and non triangle, output by program modules. Since the decision procedure has many judgements and there is no loop structure or polymorphic, we use branch function overlaps to construct the instrument function.
First we focus on three indicators of the algorithms, average iteration, coverage rate and time consumption. Table 2 depicts the related test results about three algorithms in triangle generation test. SPSOLS has the minimum iteration and average time consumption of the other algorithms. The iteration number is reduced to 1/10 of standard PSO and 1/6 of GAPSO, while the time cost is about 1/11 of standard PSO and 1/8 of GAPSO. All the algorithms have higher coverage rate and can correctly output the testing paths of testing cases. SPSOLS keeps relative stable coverage rate with the increase of convergence speed. The increase of population size brings few effects on the algorithm performance. So our scheme shows better comprehensive performance improvement with little cost of price.
Testing results of three algorithms in iteration number, time consumption and coverage rate
Population size | Iteration number of optimal solution | Iteration time consumption of optimal solution (ms) | Average coverage rate of optimal solution (%) | ||||||
---|---|---|---|---|---|---|---|---|---|
SPSOLS | PSO | GAPSO | SPSOLS | PSO | GAPSO | SPSOLS | PSO | GAPSO | |
10 | 22.4 | 232.1 | 123.4 | 21.1 | 320.1 | 188.3 | 99.9 | 95.2 | 95.6 |
20 | 19.6 | 239.4 | 111.1 | 19.3 | 286.5 | 160.5 | 99.8 | 941 | 97.7 |
30 | 16.8 | 156.8 | 84.7 | 18.6 | 262.3 | 154.3 | 99.1 | 95.1 | 96.5 |
40 | 9.8 | 160.1 | 87.3 | 19.2 | 260.1 | 150.7 | 99.9 | 96.3 | 98.2 |
50 | 11.3 | 113.5 | 71.6 | 17.5 | 227.3 | 134.4 | 99.9 | 94.2 | 94.4 |
100 | 9.9 | 102.5 | 79.2 | 22.3 | 199.8 | 139.1 | 99.9 | 93.4 | 93.9 |
4.2 Performance comparisons under standard testing programs
In this experiment we choose 8 programs for testing. 5 of them are of independent patterns and the other 3 are not. The detailed information of these programs is described in table 2.
From the experimental results as shown in figure 3 which provides the performance comparison distribution in three indexes, SPSOLS-based testing data generation are superior than the other two algorithms in all programs. Towards the average coverage rage of 8 testing programs, its results are more than 98%, meaning it arrives at complete branch coverage in most tests. For standard PSO and GAPSO, they can achieve part of complete branch coverage. In the programs, the worst coverage of PSO is 88.79% and that of GAPSO is 95.47%.

Testing results of three algorithms about their performance indexes
The convergence speed of SPSOLS is 2 times of PSO and GAPSO. Illustrated by program “Equals”, PSO needs 16 generation to get the optimal solution, while GAPSO only needs 5 generation to get convergence. For other programs with simple independent pattern, the average speed of SPSOLS increased by 70 percent or so compared to the other two algorithms.
For the time consumption, GAPSO-based testing case generation has obvious advantage over the other two algorithms. Standard PSO has nearly ten times average time consumption than SPSOLS and GAPSO. Illustrated by program “Density”, SPSOLS saves about 100 times of seconds of PSO.
Specially, we choose 4 of representative programs to analyze the relation between evolutionary generation number and average coverage and the comparison curves are shown in figure 4. As summarized above, SPSOLS always obtain the highest branch coverage rate. For most of the programs, GAPSO has faster increasing speed of coverage rate than standard PSO. For program “line” and “Printcalendar”, the convergence speed relation of PSO and GAPSO are contrary. PSO shows frequent fluctuation in local range and the coverage rate has a stable increase while GAPSO has local stability. For a few programs the coverage rate shows a little degeneration, that is, the coverage rate is inversely proportional to the evolutionary generation number. The algorithm proposed in this article has comprehensive performance improvement and it is more stable in the convergence process.

The relation between branch coverage rate and evolution generation
5 Conclusion
PSO algorithm has deficiency in premature convergence, and the local search accuracy is low. It also brings factors of program structure in testing case generation. Therefore the PSO-based testing case generation technology is discussed intensively in this article. To balance the ability of exploring and self-improvement of algorithms, and to achieve better convergence speed in global search, we provide adaptive particle inertia weight factor adjusting approach, integrated with fitness and particle aggregation degree. During evolution, a local searching strategy is performed on the optimal individual of each generation to further improve the efficiency of testing case generation. The simulations indicate that the SPSOLS algorithm proposed in this article shows better testing case generation performance and it achieves coverage rate optimization of tested cases. It also has certain advantages in testing case generation compared to homogeneous algorithm under approximate environment.
Acknowledgement
This work is partially supported by the Science and Technology Commission of Shanghai Municipality Projects (No. 15511104700, No. 16DZ1100600 and No. 15ZR1410400), National Natural Science Foundation of China Projects (No. 61602178), The Integration of Industry, Education and Research Project of SHEITC, Shanghai. (No. CXY-2015-015)
References
[1] Bertolino A., Software testing research: Achievements, challenges, dreams, Int. Conf. on Soft. Eng. (23-25, May, 2007, Minneapolis, MN, USA), IEEE Computer Society Washington, DC, USA, 2007, 85-103.Search in Google Scholar
[2] Gascoyne S., Productivity improvements in software testing with test automation, Electr. Eng., 2000, 72(885), 65-66.Search in Google Scholar
[3] Wang L., Issues on software testing for safety-critical real-time automation systems, AIAA/IEEE Digital Avionics Syst. Conf. - Proceedings (28-28, Oct, 2004, Salt Lake City, UT, USA, USA), IEEE, 2004, 2(10), 2-12.Search in Google Scholar
[4] Baek C., Park S., Choi K., TEST: An effective automation tool for testing embedded software, In: Mastorakis N.E. (Ed.), Proceedings of the 9th WSEAS Int. Conf. on Computers (14, July, 2005, Stevens Point, Wisconsin, USA), World Scientific and Engineering Academy and Society (WSEAS), 2005, 2(8), 1214-1219.Search in Google Scholar
[5] María R., Núñez, M.L.G., Multiplier method and exact solutions for a density dependent reaction-diffusion equation, Appl. Math. Nonlin. Sci., 2016, 1(2), 311-320.10.21042/AMNS.2016.2.00026Search in Google Scholar
[6] Gallagher M., Narasimhan V. L., ADTEST: A Test Data Generation Suite for Ada Software Systems, IEEE Trans. Soft. Eng., 1997, 23(8), 473-484.10.1109/32.624304Search in Google Scholar
[7] Hametner R., Kormann B., Vogel-Heuser B., Test case generation approach for industrial automation systems, Proceedings of the 5th Int. Conf. on Automation, Robotics and Applications (6-8, Dec, 2011, Wellington, New Zealand), IEEE, 02 30 February 2012, 57-62.10.1109/ICARA.2011.6144856Search in Google Scholar
[8] Liu J., Yang Z., Yang Z.X., Test case generation based on orthogonal table for software black-box testing, J. Harbin Inst. Techn. (New Series), 2008, 15(3), 365-368Search in Google Scholar
[9] Clerc M., The Swarm and the Quceen: Towards a deterministic and Adaptive Particle Swans Optimizatior, proceedings of Congress Evolutionary Computation (6-9 July 1999, Washington, DC, USA, USA) IEEE, 1999, 951-957, DOI: 10.1109/CEC.1999.78551310.1109/CEC.1999.785513Search in Google Scholar
[10] Korel B., Automated software test data generation, IEEE Trans. Soft. Eng., 1990, 16(8), 870-879, DOI:10.1109/32.5762410.1109/32.57624Search in Google Scholar
[11] Ribeiro J.C., Zenha-Rela M.A., Fernández V.F., Test case evaluation and input domain reduction strategies for the evolutionary testing of object-oriented software, Inf. Soft. Technol., 2009, 51(11), 1534-1548.10.1016/j.infsof.2009.06.009Search in Google Scholar
[12] Anand S., Burke E.K., Chen T.Y., Clark J., Cohen M.B., Grieskamp W. et al., An orchestrated survey of methodologies for automated software test case generation, J. Syst. Soft., 2013, 86(8), 1978-2001.10.1016/j.jss.2013.02.061Search in Google Scholar
[13] Sadiq M. Firoze F., A fuzzy based approach for the selection of software testing automation framework, In: Jain L., Behera H., Mandal J., Mohapatra D. (Eds.), Computational Intelligence in Data Mining - Volume, Springer India, 2015,444-449.Search in Google Scholar
[14] Jee E., Shin D., Cha S., Automated test case generation for FBD programs implementing reactor protection system software, Software Testing Verification and Reliability, 2014, 24(8), 608-618.10.1002/stvr.1548Search in Google Scholar
[15] Nie P., Geng J. Qin Z., Self-adaptive inertia weight PSO test case generation algorithm considering prematurity restraining, Int. J. Dig. Cont. Technol. Appl., 2011, 5(9), 125-13310.4156/jdcta.vol5.issue9.14Search in Google Scholar
[16] Ahirwal M.K, Kumar A., Singh G.K., Analysis and testing of PSO variants through application in EEG/ERP adaptive filtering approach, Biomed. Eng. Let., 2012, 2(3),186-197.10.1007/s13534-012-0071-xSearch in Google Scholar
[17] Shi Y., Eberhart R., A modified particle swarm optimizer, IEEE International Conference on Evolutionary Computation (4-9 May 1998), Anchorage, AK, USA, 1998, 69-73.Search in Google Scholar
[18] Hosamani S.M., Correlation of domination parameters with physicochemical properties of octane isomers. Applied Mathematics & Nonlinear Sciences, 2015, 1, 345-352.10.21042/AMNS.2016.2.00029Search in Google Scholar
[19] Mishra K.K., Tiwari S., Misra A.K., Improved environmental adaption method and its application in test case generation, Journal of Intelligent and Fuzzy Systems, 2014, 27(5), 2305-2317.10.3233/IFS-141195Search in Google Scholar
[20] Kempka J., McMinn P., Sudholt D., A theoretical runtime and empirical analysis of different alternating variable searches for search-based testing, In: Blum Ch. Ikerbasque, GECCOGenetic and Evolutionary Computation Conf. (06 - 10, July, 2013, Amsterdam, The Netherlands), ACM New York, NY, USA, 2013, 1445-1452.10.1145/2463372.2463549Search in Google Scholar
[21] Tracey N., Clark J., Mander K., et al., An automated framework for structural test-data generation, Proceedings of International Conference on Automated Software Engineering(13-16, Oct, 1998, Honolulu, HI, USA, USA), IEEE Computer Society Washington, DC, USA, 1998, 285-288.Search in Google Scholar
[22] Cheng G., Huang J.Y, Yue S., Particle swarm optimization based RVM classifier for non-linear circuit fault diagnosis. Journal of Central South University of Technology, 2012, 19(2), 459-464.10.1007/s11771-012-1025-2Search in Google Scholar
© 2018 Shi Jianqi et al., published by De Gruyter
This work is licensed under the Creative Commons Attribution-NonCommercial-NoDerivatives 4.0 License.
Articles in the same Issue
- Regular Articles
- A modified Fermi-Walker derivative for inextensible flows of binormal spherical image
- Algebraic aspects of evolution partial differential equation arising in the study of constant elasticity of variance model from financial mathematics
- Three-dimensional atom localization via probe absorption in a cascade four-level atomic system
- Determination of the energy transitions and half-lives of Rubidium nuclei
- Three phase heat and mass transfer model for unsaturated soil freezing process: Part 1 - model development
- Three phase heat and mass transfer model for unsaturated soil freezing process: Part 2 - model validation
- Mathematical model for thermal and entropy analysis of thermal solar collectors by using Maxwell nanofluids with slip conditions, thermal radiation and variable thermal conductivity
- Constructing analytic solutions on the Tricomi equation
- Feynman diagrams and rooted maps
- New type of chaos synchronization in discrete-time systems: the F-M synchronization
- Unsteady flow of fractional Oldroyd-B fluids through rotating annulus
- A note on the uniqueness of 2D elastostatic problems formulated by different types of potential functions
- On the conservation laws and solutions of a (2+1) dimensional KdV-mKdV equation of mathematical physics
- Computational methods and traveling wave solutions for the fourth-order nonlinear Ablowitz-Kaup-Newell-Segur water wave dynamical equation via two methods and its applications
- Siewert solutions of transcendental equations, generalized Lambert functions and physical applications
- Numerical solution of mixed convection flow of an MHD Jeffery fluid over an exponentially stretching sheet in the presence of thermal radiation and chemical reaction
- A new three-dimensional chaotic flow with one stable equilibrium: dynamical properties and complexity analysis
- Dynamics of a dry-rebounding drop: observations, simulations, and modeling
- Modeling the initial mechanical response and yielding behavior of gelled crude oil
- Lie symmetry analysis and conservation laws for the time fractional simplified modified Kawahara equation
- Solitary wave solutions of two KdV-type equations
- Applying industrial tomography to control and optimization flow systems
- Reconstructing time series into a complex network to assess the evolution dynamics of the correlations among energy prices
- An optimal solution for software testing case generation based on particle swarm optimization
- Optimal system, nonlinear self-adjointness and conservation laws for generalized shallow water wave equation
- Alternative methods for solving nonlinear two-point boundary value problems
- Global model simulation of OH production in pulsed-DC atmospheric pressure helium-air plasma jets
- Experimental investigation on optical vortex tweezers for microbubble trapping
- Joint measurements of optical parameters by irradiance scintillation and angle-of-arrival fluctuations
- M-polynomials and topological indices of hex-derived networks
- Generalized convergence analysis of the fractional order systems
- Porous flow characteristics of solution-gas drive in tight oil reservoirs
- Complementary wave solutions for the long-short wave resonance model via the extended trial equation method and the generalized Kudryashov method
- A Note on Koide’s Doubly Special Parametrization of Quark Masses
- On right-angled spherical Artin monoid of type Dn
- Gas flow regimes judgement in nanoporous media by digital core analysis
- 4 + n-dimensional water and waves on four and eleven-dimensional manifolds
- Stabilization and Analytic Approximate Solutions of an Optimal Control Problem
- On the equations of electrodynamics in a flat or curved spacetime and a possible interaction energy
- New prediction method for transient productivity of fractured five-spot patterns in low permeability reservoirs at high water cut stages
- The collinear equilibrium points in the restricted three body problem with triaxial primaries
- Detection of the damage threshold of fused silica components and morphologies of repaired damage sites based on the beam deflection method
- On the bivariate spectral quasi-linearization method for solving the two-dimensional Bratu problem
- Ion acoustic quasi-soliton in an electron-positron-ion plasma with superthermal electrons and positrons
- Analysis of projectile motion in view of conformable derivative
- Computing multiple ABC index and multiple GA index of some grid graphs
- Terahertz pulse imaging: A novel denoising method by combing the ant colony algorithm with the compressive sensing
- Characteristics of microscopic pore-throat structure of tight oil reservoirs in Sichuan Basin measured by rate-controlled mercury injection
- An activity window model for social interaction structure on Twitter
- Transient thermal regime trough the constitutive matrix applied to asynchronous electrical machine using the cell method
- On the zagreb polynomials of benzenoid systems
- Integrability analysis of the partial differential equation describing the classical bond-pricing model of mathematical finance
- The Greek parameters of a continuous arithmetic Asian option pricing model via Laplace Adomian decomposition method
- Quantifying the global solar radiation received in Pietermaritzburg, KwaZulu-Natal to motivate the consumption of solar technologies
- Sturm-Liouville difference equations having Bessel and hydrogen atom potential type
- Study on the response characteristics of oil wells after deep profile control in low permeability fractured reservoirs
- Depiction and analysis of a modified theta shaped double negative metamaterial for satellite application
- An attempt to geometrize electromagnetism
- Structure of traveling wave solutions for some nonlinear models via modified mathematical method
- Thermo-convective instability in a rotating ferromagnetic fluid layer with temperature modulation
- Construction of new solitary wave solutions of generalized Zakharov-Kuznetsov-Benjamin-Bona-Mahony and simplified modified form of Camassa-Holm equations
- Effect of magnetic field and heat source on Upper-convected-maxwell fluid in a porous channel
- Physical cues of biomaterials guide stem cell fate of differentiation: The effect of elasticity of cell culture biomaterials
- Shooting method analysis in wire coating withdrawing from a bath of Oldroyd 8-constant fluid with temperature dependent viscosity
- Rank correlation between centrality metrics in complex networks: an empirical study
- Special Issue: The 18th International Symposium on Electromagnetic Fields in Mechatronics, Electrical and Electronic Engineering
- Modeling of electric and heat processes in spot resistance welding of cross-wire steel bars
- Dynamic characteristics of triaxial active control magnetic bearing with asymmetric structure
- Design optimization of an axial-field eddy-current magnetic coupling based on magneto-thermal analytical model
- Thermal constitutive matrix applied to asynchronous electrical machine using the cell method
- Temperature distribution around thin electroconductive layers created on composite textile substrates
- Model of the multipolar engine with decreased cogging torque by asymmetrical distribution of the magnets
- Analysis of spatial thermal field in a magnetic bearing
- Use of the mathematical model of the ignition system to analyze the spark discharge, including the destruction of spark plug electrodes
- Assessment of short/long term electric field strength measurements for a pilot district
- Simulation study and experimental results for detection and classification of the transient capacitor inrush current using discrete wavelet transform and artificial intelligence
- Magnetic transmission gear finite element simulation with iron pole hysteresis
- Pulsed excitation terahertz tomography – multiparametric approach
- Low and high frequency model of three phase transformer by frequency response analysis measurement
- Multivariable polynomial fitting of controlled single-phase nonlinear load of input current total harmonic distortion
- Optimal design of a for middle-low-speed maglev trains
- Eddy current modeling in linear and nonlinear multifilamentary composite materials
- The visual attention saliency map for movie retrospection
- AC/DC current ratio in a current superimposition variable flux reluctance machine
- Influence of material uncertainties on the RLC parameters of wound inductors modeled using the finite element method
- Cogging force reduction in linear tubular flux switching permanent-magnet machines
- Modeling hysteresis curves of La(FeCoSi)13 compound near the transition point with the GRUCAD model
- Electro-magneto-hydrodynamic lubrication
- 3-D Electromagnetic field analysis of wireless power transfer system using K computer
- Simplified simulation technique of rotating, induction heated, calender rolls for study of temperature field control
- Design, fabrication and testing of electroadhesive interdigital electrodes
- A method to reduce partial discharges in motor windings fed by PWM inverter
- Reluctance network lumped mechanical & thermal models for the modeling and predesign of concentrated flux synchronous machine
- Special Issue Applications of Nonlinear Dynamics
- Study on dynamic characteristics of silo-stock-foundation interaction system under seismic load
- Microblog topic evolution computing based on LDA algorithm
- Modeling the creep damage effect on the creep crack growth behavior of rotor steel
- Neighborhood condition for all fractional (g, f, n′, m)-critical deleted graphs
- Chinese open information extraction based on DBMCSS in the field of national information resources
- 10.1515/phys-2018-0079
- CPW-fed circularly-polarized antenna array with high front-to-back ratio and low-profile
- Intelligent Monitoring Network Construction based on the utilization of the Internet of things (IoT) in the Metallurgical Coking Process
- Temperature detection technology of power equipment based on Fiber Bragg Grating
- Research on a rotational speed control strategy of the mandrel in a rotary steering system
- Dynamic load balancing algorithm for large data flow in distributed complex networks
- Super-structured photonic crystal fiber Bragg grating biosensor image model based on sparse matrix
- Fractal-based techniques for physiological time series: An updated approach
- Analysis of the Imaging Characteristics of the KB and KBA X-ray Microscopes at Non-coaxial Grazing Incidence
- Application of modified culture Kalman filter in bearing fault diagnosis
- Exact solutions and conservation laws for the modified equal width-Burgers equation
- On topological properties of block shift and hierarchical hypercube networks
- Elastic properties and plane acoustic velocity of cubic Sr2CaMoO6 and Sr2CaWO6 from first-principles calculations
- A note on the transmission feasibility problem in networks
- Ontology learning algorithm using weak functions
- Diagnosis of the power frequency vacuum arc shape based on 2D-PIV
- Parametric simulation analysis and reliability of escalator truss
- A new algorithm for real economy benefit evaluation based on big data analysis
- Synergy analysis of agricultural economic cycle fluctuation based on ant colony algorithm
- Multi-level encryption algorithm for user-related information across social networks
- Multi-target tracking algorithm in intelligent transportation based on wireless sensor network
- Fast recognition method of moving video images based on BP neural networks
- Compressed sensing image restoration algorithm based on improved SURF operator
- Design of load optimal control algorithm for smart grid based on demand response in different scenarios
- Face recognition method based on GA-BP neural network algorithm
- Optimal path selection algorithm for mobile beacons in sensor network under non-dense distribution
- Localization and recognition algorithm for fuzzy anomaly data in big data networks
- Urban road traffic flow control under incidental congestion as a function of accident duration
- Optimization design of reconfiguration algorithm for high voltage power distribution network based on ant colony algorithm
- Feasibility simulation of aseismic structure design for long-span bridges
- Construction of renewable energy supply chain model based on LCA
- The tribological properties study of carbon fabric/ epoxy composites reinforced by nano-TiO2 and MWNTs
- A text-Image feature mapping algorithm based on transfer learning
- Fast recognition algorithm for static traffic sign information
- Topical Issue: Clean Energy: Materials, Processes and Energy Generation
- An investigation of the melting process of RT-35 filled circular thermal energy storage system
- Numerical analysis on the dynamic response of a plate-and-frame membrane humidifier for PEMFC vehicles under various operating conditions
- Energy converting layers for thin-film flexible photovoltaic structures
- Effect of convection heat transfer on thermal energy storage unit
Articles in the same Issue
- Regular Articles
- A modified Fermi-Walker derivative for inextensible flows of binormal spherical image
- Algebraic aspects of evolution partial differential equation arising in the study of constant elasticity of variance model from financial mathematics
- Three-dimensional atom localization via probe absorption in a cascade four-level atomic system
- Determination of the energy transitions and half-lives of Rubidium nuclei
- Three phase heat and mass transfer model for unsaturated soil freezing process: Part 1 - model development
- Three phase heat and mass transfer model for unsaturated soil freezing process: Part 2 - model validation
- Mathematical model for thermal and entropy analysis of thermal solar collectors by using Maxwell nanofluids with slip conditions, thermal radiation and variable thermal conductivity
- Constructing analytic solutions on the Tricomi equation
- Feynman diagrams and rooted maps
- New type of chaos synchronization in discrete-time systems: the F-M synchronization
- Unsteady flow of fractional Oldroyd-B fluids through rotating annulus
- A note on the uniqueness of 2D elastostatic problems formulated by different types of potential functions
- On the conservation laws and solutions of a (2+1) dimensional KdV-mKdV equation of mathematical physics
- Computational methods and traveling wave solutions for the fourth-order nonlinear Ablowitz-Kaup-Newell-Segur water wave dynamical equation via two methods and its applications
- Siewert solutions of transcendental equations, generalized Lambert functions and physical applications
- Numerical solution of mixed convection flow of an MHD Jeffery fluid over an exponentially stretching sheet in the presence of thermal radiation and chemical reaction
- A new three-dimensional chaotic flow with one stable equilibrium: dynamical properties and complexity analysis
- Dynamics of a dry-rebounding drop: observations, simulations, and modeling
- Modeling the initial mechanical response and yielding behavior of gelled crude oil
- Lie symmetry analysis and conservation laws for the time fractional simplified modified Kawahara equation
- Solitary wave solutions of two KdV-type equations
- Applying industrial tomography to control and optimization flow systems
- Reconstructing time series into a complex network to assess the evolution dynamics of the correlations among energy prices
- An optimal solution for software testing case generation based on particle swarm optimization
- Optimal system, nonlinear self-adjointness and conservation laws for generalized shallow water wave equation
- Alternative methods for solving nonlinear two-point boundary value problems
- Global model simulation of OH production in pulsed-DC atmospheric pressure helium-air plasma jets
- Experimental investigation on optical vortex tweezers for microbubble trapping
- Joint measurements of optical parameters by irradiance scintillation and angle-of-arrival fluctuations
- M-polynomials and topological indices of hex-derived networks
- Generalized convergence analysis of the fractional order systems
- Porous flow characteristics of solution-gas drive in tight oil reservoirs
- Complementary wave solutions for the long-short wave resonance model via the extended trial equation method and the generalized Kudryashov method
- A Note on Koide’s Doubly Special Parametrization of Quark Masses
- On right-angled spherical Artin monoid of type Dn
- Gas flow regimes judgement in nanoporous media by digital core analysis
- 4 + n-dimensional water and waves on four and eleven-dimensional manifolds
- Stabilization and Analytic Approximate Solutions of an Optimal Control Problem
- On the equations of electrodynamics in a flat or curved spacetime and a possible interaction energy
- New prediction method for transient productivity of fractured five-spot patterns in low permeability reservoirs at high water cut stages
- The collinear equilibrium points in the restricted three body problem with triaxial primaries
- Detection of the damage threshold of fused silica components and morphologies of repaired damage sites based on the beam deflection method
- On the bivariate spectral quasi-linearization method for solving the two-dimensional Bratu problem
- Ion acoustic quasi-soliton in an electron-positron-ion plasma with superthermal electrons and positrons
- Analysis of projectile motion in view of conformable derivative
- Computing multiple ABC index and multiple GA index of some grid graphs
- Terahertz pulse imaging: A novel denoising method by combing the ant colony algorithm with the compressive sensing
- Characteristics of microscopic pore-throat structure of tight oil reservoirs in Sichuan Basin measured by rate-controlled mercury injection
- An activity window model for social interaction structure on Twitter
- Transient thermal regime trough the constitutive matrix applied to asynchronous electrical machine using the cell method
- On the zagreb polynomials of benzenoid systems
- Integrability analysis of the partial differential equation describing the classical bond-pricing model of mathematical finance
- The Greek parameters of a continuous arithmetic Asian option pricing model via Laplace Adomian decomposition method
- Quantifying the global solar radiation received in Pietermaritzburg, KwaZulu-Natal to motivate the consumption of solar technologies
- Sturm-Liouville difference equations having Bessel and hydrogen atom potential type
- Study on the response characteristics of oil wells after deep profile control in low permeability fractured reservoirs
- Depiction and analysis of a modified theta shaped double negative metamaterial for satellite application
- An attempt to geometrize electromagnetism
- Structure of traveling wave solutions for some nonlinear models via modified mathematical method
- Thermo-convective instability in a rotating ferromagnetic fluid layer with temperature modulation
- Construction of new solitary wave solutions of generalized Zakharov-Kuznetsov-Benjamin-Bona-Mahony and simplified modified form of Camassa-Holm equations
- Effect of magnetic field and heat source on Upper-convected-maxwell fluid in a porous channel
- Physical cues of biomaterials guide stem cell fate of differentiation: The effect of elasticity of cell culture biomaterials
- Shooting method analysis in wire coating withdrawing from a bath of Oldroyd 8-constant fluid with temperature dependent viscosity
- Rank correlation between centrality metrics in complex networks: an empirical study
- Special Issue: The 18th International Symposium on Electromagnetic Fields in Mechatronics, Electrical and Electronic Engineering
- Modeling of electric and heat processes in spot resistance welding of cross-wire steel bars
- Dynamic characteristics of triaxial active control magnetic bearing with asymmetric structure
- Design optimization of an axial-field eddy-current magnetic coupling based on magneto-thermal analytical model
- Thermal constitutive matrix applied to asynchronous electrical machine using the cell method
- Temperature distribution around thin electroconductive layers created on composite textile substrates
- Model of the multipolar engine with decreased cogging torque by asymmetrical distribution of the magnets
- Analysis of spatial thermal field in a magnetic bearing
- Use of the mathematical model of the ignition system to analyze the spark discharge, including the destruction of spark plug electrodes
- Assessment of short/long term electric field strength measurements for a pilot district
- Simulation study and experimental results for detection and classification of the transient capacitor inrush current using discrete wavelet transform and artificial intelligence
- Magnetic transmission gear finite element simulation with iron pole hysteresis
- Pulsed excitation terahertz tomography – multiparametric approach
- Low and high frequency model of three phase transformer by frequency response analysis measurement
- Multivariable polynomial fitting of controlled single-phase nonlinear load of input current total harmonic distortion
- Optimal design of a for middle-low-speed maglev trains
- Eddy current modeling in linear and nonlinear multifilamentary composite materials
- The visual attention saliency map for movie retrospection
- AC/DC current ratio in a current superimposition variable flux reluctance machine
- Influence of material uncertainties on the RLC parameters of wound inductors modeled using the finite element method
- Cogging force reduction in linear tubular flux switching permanent-magnet machines
- Modeling hysteresis curves of La(FeCoSi)13 compound near the transition point with the GRUCAD model
- Electro-magneto-hydrodynamic lubrication
- 3-D Electromagnetic field analysis of wireless power transfer system using K computer
- Simplified simulation technique of rotating, induction heated, calender rolls for study of temperature field control
- Design, fabrication and testing of electroadhesive interdigital electrodes
- A method to reduce partial discharges in motor windings fed by PWM inverter
- Reluctance network lumped mechanical & thermal models for the modeling and predesign of concentrated flux synchronous machine
- Special Issue Applications of Nonlinear Dynamics
- Study on dynamic characteristics of silo-stock-foundation interaction system under seismic load
- Microblog topic evolution computing based on LDA algorithm
- Modeling the creep damage effect on the creep crack growth behavior of rotor steel
- Neighborhood condition for all fractional (g, f, n′, m)-critical deleted graphs
- Chinese open information extraction based on DBMCSS in the field of national information resources
- 10.1515/phys-2018-0079
- CPW-fed circularly-polarized antenna array with high front-to-back ratio and low-profile
- Intelligent Monitoring Network Construction based on the utilization of the Internet of things (IoT) in the Metallurgical Coking Process
- Temperature detection technology of power equipment based on Fiber Bragg Grating
- Research on a rotational speed control strategy of the mandrel in a rotary steering system
- Dynamic load balancing algorithm for large data flow in distributed complex networks
- Super-structured photonic crystal fiber Bragg grating biosensor image model based on sparse matrix
- Fractal-based techniques for physiological time series: An updated approach
- Analysis of the Imaging Characteristics of the KB and KBA X-ray Microscopes at Non-coaxial Grazing Incidence
- Application of modified culture Kalman filter in bearing fault diagnosis
- Exact solutions and conservation laws for the modified equal width-Burgers equation
- On topological properties of block shift and hierarchical hypercube networks
- Elastic properties and plane acoustic velocity of cubic Sr2CaMoO6 and Sr2CaWO6 from first-principles calculations
- A note on the transmission feasibility problem in networks
- Ontology learning algorithm using weak functions
- Diagnosis of the power frequency vacuum arc shape based on 2D-PIV
- Parametric simulation analysis and reliability of escalator truss
- A new algorithm for real economy benefit evaluation based on big data analysis
- Synergy analysis of agricultural economic cycle fluctuation based on ant colony algorithm
- Multi-level encryption algorithm for user-related information across social networks
- Multi-target tracking algorithm in intelligent transportation based on wireless sensor network
- Fast recognition method of moving video images based on BP neural networks
- Compressed sensing image restoration algorithm based on improved SURF operator
- Design of load optimal control algorithm for smart grid based on demand response in different scenarios
- Face recognition method based on GA-BP neural network algorithm
- Optimal path selection algorithm for mobile beacons in sensor network under non-dense distribution
- Localization and recognition algorithm for fuzzy anomaly data in big data networks
- Urban road traffic flow control under incidental congestion as a function of accident duration
- Optimization design of reconfiguration algorithm for high voltage power distribution network based on ant colony algorithm
- Feasibility simulation of aseismic structure design for long-span bridges
- Construction of renewable energy supply chain model based on LCA
- The tribological properties study of carbon fabric/ epoxy composites reinforced by nano-TiO2 and MWNTs
- A text-Image feature mapping algorithm based on transfer learning
- Fast recognition algorithm for static traffic sign information
- Topical Issue: Clean Energy: Materials, Processes and Energy Generation
- An investigation of the melting process of RT-35 filled circular thermal energy storage system
- Numerical analysis on the dynamic response of a plate-and-frame membrane humidifier for PEMFC vehicles under various operating conditions
- Energy converting layers for thin-film flexible photovoltaic structures
- Effect of convection heat transfer on thermal energy storage unit